Export of Diagrams
LemonTree.Connect.Automation for Jama Connect supports diagram export.
Limitations
Diagram images can't be extracted directly, as this requires access to the Enterprise Architect API, which LTCA usually doesn't have. This means diagrams must be extracted from EA externally. A script should export all diagrams recursively within a target package and save them as image files in a specified folder. Change detection is handled by LemonTree.Connect, so your script does not need to manage that. Any diagram images found in that folder will be included during export, missing diagrams will be skipped. Mapping of the images is done via GUID in the filename.
Setup
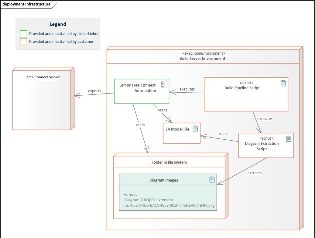
Please find detailed information about the setup in the following image, showing a deployment diagram for the export of diagrams.

The following nodes and scripts are shown on the deployment diagram:
| Name | Description |
|---|---|
| Build Server Environment | A build agent like GitHub Actions, Jenkins, GitLab Actions, Azure DevOps, etc. |
| LemonTree.Connect.Automation for Jama Connect | Reads elements from the model and diagram images from a given folder |
| Build Pipeline Script | Your script executing the build pipeline (f.e. yml, bash, python, etc.). |
| Diagram Extraction Script | A script that reads the EA model via API, extracts all diagrams from a given package and places them into a folder. Not provided or maintained by LieberLieber, but if you need support feel free to contact us |
| Folder in file system | Folder where the diagrams are extracted to. Images are in the format {EA_GUID}.extension (f.e. {0687FAD5-EA1C-4968-9C50-745DEA0C4B4F}.png) |
| Jama Connect Server | Jama Connect Server used for export |
Usage
For diagram export there are two main parameters:
| Argument | Description |
|---|---|
--DiagramPath |
for specifying the folder where diagrams are read from |
--DiagramFileExtension |
to define which file extension is used, options are bmp, jpg and png (default) |
Powershell Example
LemonTree.Connect.Jama.Automation.exe export
--Model EaModel.qeax
--PackageGuid {0A6B2E86-825D-4c11-A44E-98B98DABB6EB}
--Mapping JamaConnectExport.xml
--ServerUrl http://test-JamaConnect-3/JamaConnect
--Project JamaConnectProjectForExport
--Username username
--Password password
--License "C:\!Work\Tools\LT.Connect.Automation\JamaConnect\ltcJamaConnectAutomation.lic"
--DiagramFileExtension png
--DiagramPath C:\!Work\Testing\JamaConnect\Automation\DiagramExportTest\diagrams\
Image files need to be named like {ElementGuid}.extension, for example {0687FAD5-EA1C-4968-9C50-745DEA0C4B4F}.png.